エコシステム全体のプロセスを統合

実績のある統合と自動化でエクスペリエンスを強化

包括的なコンポーネントセットでエンタープライズ・エコシステム全体のさまざまなシステムを安全に連携させます。

セキュアな導入

Infor LN、Infor ION などのインフォアのソリューションを使う Dab Pumps が全体的な生産性を向上

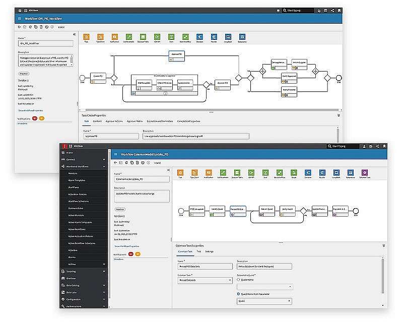
実行 & 自動化を最適化

ビジネスワークフロー、拡張性、API ライフサイクル管理を支援

実用的なインサイト

AI およびアナリティクスに使うデータの安全な取り込みと抽出を簡易化

シームレスな接続性

統合されたユーザーエクスペリエンスにビジネスプロセスを標準化

2,000 以上の既成 BPM ソリューション

プロセスの例外処理

注文から入金まで

調達から支払いまで

製造プロセス管理

エスカレーション管理

高度なメンテナンス計画

社員オンボーディング

企業のニーズを満たす機能

統一されたプロキシレイヤー

インターネット上で API に単一のマネージドレイヤーを提供

セキュリティ

Oauth2 など業界のセキュリティ基準を使用

ポリシー管理

価値を損なわずに API を強化

API オーケストレーション

API を連結して新しい複雑な機能を提供

プロセス自動化

複雑なエコシステム全体に体系的な自動化を実現

ハイブリッド統合

ローカルネットワークをインフォアまたはサードパーティのクラウドに接続

革新的な機能で高い生産性を実現

Infor OS を活用したアプリケーション統合・自動化により、日々ストレスに感じたり作業の邪魔になったりしている障害が取り除かれ、継続的な改善の基盤ができます。この基盤は、すべての従業員に最新のテクノロジーを提供し、業界の進化に合わせて進化します。

ビジネスユーザー向けに最適化された技術ツール

  • 統合コネクターとビジネスプロセスモデリング
  • ワークフローの完全な自動化
  • 新しい機能やエクスペリエンスを拡張
  • 柔軟なスクリプト記述機能
  • 充実した監視ツールとトラブルシューティングツール

接続されていないシステムやプロセス向けに新たな自動化を作成

  • 接続されていないシステムの情報を統合
  • 既存のビジネスプロセスを強化・拡大
  • 実行時間を短縮し、エラー発生率を低減
  • 接続されたプラットフォームから一元管理

モニタリングとトラブルシューティング

  • 履歴やライフサイクルに 1 か所からアクセス
  • プロセスやステータスを視覚化
  • 完全なバージョン管理と監査

クラウドの価値実現への道

コアからクラウドへ

パフォーマンスと操作性を向上し、チームに最新機能を提供

エッジからクラウドへ

コラボレーションを促進し、戦略的ワークフロー全体のユーザーエクスペリエンスを合理化

AI (人工知能) からクラウドへ

包括的なビジネス分析や計画策定を可能にし、企業全体のデータを集約して、サイロを解消

貴社に最も大きな価値をもたらすクラウド導入方法を検討しましょう

お気軽にお問い合わせください

お問い合わせをいただいた後、24 営業時間以内に事業開発担当者からご連絡いたします

このフォームを送信することにより、Infor が上記フォームに記載されたお客様の個人データを処理し、当社の潜在的または実際の顧客としてお客様と連絡を取ることに同意されたものとみなされます。詳細は当社の プライバシーポリシー に記載されています。